The Juji Platform

Powerful AI engines. Radically easy to use tools.
Automation achieved faster and better.

Juji Studio

DIY AI chatbots for Facebook Messenger or website


Easier than using PowerPoint

Juji Studio enables easy design, testing, launch, and managing of AI chatbots via intuitive graphical user interface (GUI) with no coding.

Juji Studio
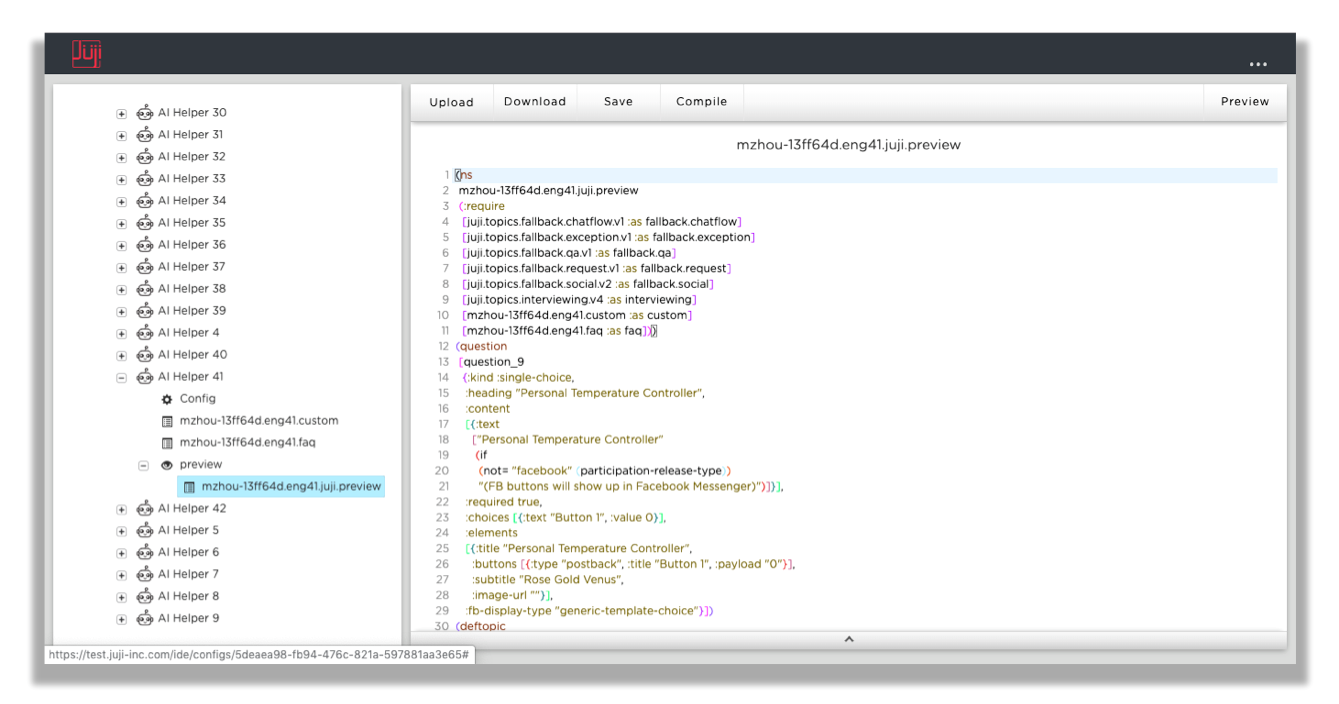
Juji IDE

Juji IDE

Scripting super AI chatbots with advanced intelligence


Easier than writing HTML/Javascript

Juji IDE enables you to customize AI chatbots to fulfill complex tasks, handle deep conversations, and create custom dialog library.

Juji API

Integrate Juji AI chatbots into your own app


Standard API

Juji API enables you to easily integrate Juji AI chatbots (made by Juji Studio or IDE) into third-party applications. Make such chatbots a "native" element of your app.

Juji API

Free Until You're Ready to Launch

Build your chatbot free. Experience all premier features free.
Take as long as you need.